简介:
全新轻量化PHP网盘搜索引擎系统源码 基于PHP+MYSQL开发
一、多样筛选功能:网站支持5类筛选功能,包括默认搜索、网盘类型、文件大小、时间排序以及网盘来源,让用户能够轻松快速地找到所需资源,大大提高搜索效率。
二、精准图标适配:每种类型的文件在左侧都有与之兼容的精美图标。文件夹对应文件夹图标,视频显示视频图标等,界面整洁直观,方便用户一眼识别文件类型。
三、流畅前端体验:前端内容界面采用骨架屏预加载显示技术,优化用户等待过程,使内容展示更加平滑迅速,让用户在浏览时享受更友好的视觉感受。
四、贴心交互设计:1页展示10条内容,页面布局合理。最右侧设置一键返回顶部按钮,方便用户快速回到页面顶部。搜索框采用响应式设计,可根据不同设备屏幕自适应调整,同时支持一键清除筛选内容,操作便捷。
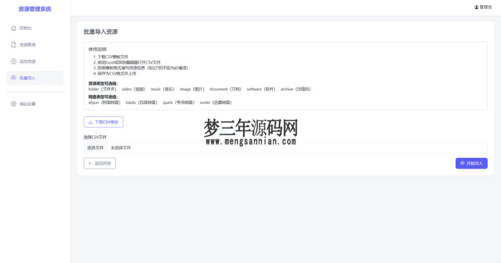
网站后台功能强大且完善:支持CSV表格导入内容,实现批量高效管理;具备手动添加资源功能,方便随时更新;用户密码更改操作简单便捷,保障账户安全;还提供网站SEO设置,助力网站在搜索引擎中获得更好的曝光和排名。这是一款功能全面、设计精良的网站源码,无论是个人使用还是团队协作,都能满足您的多样化需求,让您的网站运营管理更加轻松高效。
图片:
![图片[1]_全新轻量化PHP网盘搜索引擎系统源码_梦三年Ym](https://www.mengsannian.com/wp-content/uploads/2026/04/2-362-1024x541.png)
![图片[2]_全新轻量化PHP网盘搜索引擎系统源码_梦三年Ym](https://www.mengsannian.com/wp-content/uploads/2026/04/3-232-1024x538.png)
![图片[3]_全新轻量化PHP网盘搜索引擎系统源码_梦三年Ym](https://www.mengsannian.com/wp-content/uploads/2026/04/4-166-1024x539.png)
![图片[4]_全新轻量化PHP网盘搜索引擎系统源码_梦三年Ym](https://www.mengsannian.com/wp-content/uploads/2026/04/5-108-1024x538.png)
![图片[5]_全新轻量化PHP网盘搜索引擎系统源码_梦三年Ym](https://www.mengsannian.com/wp-content/uploads/2026/04/1-548-1024x676.png)
郑重声明:
一、本教程旨在帮助那些想要自己搭建属于自己的游戏的人或者想和小伙伴一起玩的人学习使用。
二、教程中的所有工具和服务端、客户端都可以在本网站中下载。
三、本站教程、资源仅供单机研究学习使用,下载后请于24小时内删除,或购买正版,请不要用于非法用途。
四、购买前确定能接受本站资源可能会遇到的BUG,如果不能接受请不要购买。
五、截图仅代表你也能看到这个画面,不代表功能完美可用。
六、本站资源虽经过测试,但不保证里面是否包含木马、病毒,请自行查杀,如遇病毒木马皆与本站无任何关系。
七、都是虚拟商品,付费购买后代表你已经获得本资源,不以任何理由退费。
八、本站资源仅作分享,不提供问答服务,若搭建不成功可在平台购买搭建服务,平台收到工单后会立刻派出技术人员与您取得联系。












